Bienvenido Invitado, usted esta en: Login

Axton Wiki

RSS RSS

Navegacion



* Administracion de archivos

Buscar en la wiki
»

Ruta de acceso: Administración - Reportes y Procesos

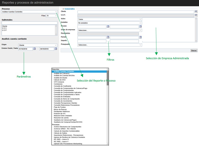
Desde aquí la aplicación permite acceder a procesos, Indicadores y Reportes de gestión.
El usuario podrá seleccionar el proceso/reporte deseado e ingresar los parámetros que condicionarán la ejecución del mismo y los filtros que le permitirán acotar la información con la cual va a trabajar.

Imagen

Reportes

El sistema permite al usuario seleccionar el reporte que desea ver, imprimir y/o exportar, dentro de la siguiente lista:

Análisis de Cuenta Corriente
Análisis de Cobranza
Análisis de Cuentas MAGNa
Análisis de Deuda
Cálculo de DSO
C.I.T.I. Compras
Comisiones
Consulta de Coeficientes
Consulta de Componentes de Cobranzas y Pagos
Consulta de Comprobantes
Consulta de Comprobantes Aplicados
Consulta de Comprobantes e Items
Consulta de Entidades
Consulta de Items de Comprobantes
Consulta de Movimientos
Consulta de Percepciones de Clientes
Consulta de Retenciones Proveedores
Flujo de Fondos
Mayor de Bancos
Pendientes Históricos
Posición de IVA
Relación entre Unidades
Resumen de Cuenta
Subdiario de Cobranzas/Pagos
Subdiario de Compras/Ventas

Procesos

El sistema permite al usuario seleccionar el reporte que desea ver, imprimir y/o exportar, dentro de la siguiente lista:

Archivo electrónico de comprobantes
Archivo SIRED - RG 1492/03
Cálculo de Importes Comisionables
Cálculo de saldos
Importación Retenciones/Percepciones
Ingreso de Recibos de Cobranza Anulados
RG 3685 - Anexo IV
RG 3685 Anexo V
Upload CBU Proveedores Interbanking


  Nombre Tamaño
- Reportes y Procesos.JPG 70,19 KB